๐ท ๊ฐ๋ ์ ๋ฆฌ
๐ถ ์์ : ํ์ผ 1๊ฐ

- ์์ ํธ๋ฆฌ : ์ฐ๋ฆฌ๊ฐ ์์ ํ๋ ๊ณต๊ฐ
- A, B, C๋ผ๋ ํ์ผ์ด ์๋ค๊ณ ๊ฐ์

- Stage / Index : ๋ก์ปฌ ์ ์ฅ์์ ์ ์ฅํ ํ์ผ๋ค์ ๊ณจ๋ผ์ ์ฌ๋ ค๋๋ ์์์ ๊ณต๊ฐ
- Staging(์คํ ์ด์ง) : ์คํ ์ด์ง์ ์์ ๋ฌผ์ ์ฌ๋ฆฌ๋ ๊ฒ
- add : add๋ผ๋ ๋ช ๋ น์ด๋ฅผ ํตํด Aํ์ผ์ ์คํ ์ด์งํจ

- ๋ก์ปฌ์ ์ฅ์ : ์คํ ์ด์ง์ ์ฌ๋ผ์จ ํ์ผ๋ค์ ์ ์ฅํ๋ ๊ณต๊ฐ
- commit : commit์ด๋ผ๋ ๋ช ๋ น์ด๋ฅผ ํตํด Aํ์ผ์ ๋ก์ปฌ ์ ์ฅ์์ ์ ์ฅ

- ์๊ฒฉ์ ์ฅ์ : Git hub์ ๋ง๋ค์ด๋์ ์ ์ฅ์
- push : push๋ผ๋ ๋ช ๋ น์ด๋ฅผ ํตํด ๋ก์ปฌ์ ์ฅ์์ ์ ์ฅ๋์ด์๋ Aํ์ผ์ ์๊ฒฉ์ ์ฅ์์ ์ ์ฅ
๐ถ ์์ : ํ์ผ ์ฌ๋ฌ๊ฐ : ํ๋์ ์์ ๋ฌผ

- ๋๊ฐ์ด A, B, C ๋ผ๋ ํ์ผ์ด ์์

- A, B, C ๋ชจ๋ ์คํ ์ด์ง

- ์ปค๋ฐํ๋ฉด ํ๋์ ์์ ๋ฌผ๋ก ์ฒ๋ฆฌ๋์ด ์ ์ฅ๋จ.

- ํธ์ํ ๋๋ ๋ง์ฐฌ๊ฐ์ง๋ก ๋ก์ปฌ์ ์ฅ์์ ์ ์ฅ๋ ์์ ๋ฌผ ๋จ์๋ก ์ ์ฅ๋จ.
๐ท ์์คํธ๋ฆฌ
Source Tree : Git GUI Tool

- Unstaged files : ์คํ ์ด์ง์ ์ฌ๋ผ๊ฐ์ง ์์ ํ์ผ๋ค
- ๋ ธ๋์ ์์ด์ฝ : tracked / modified๋ ํ์ผ
- ๋ณด๋ผ์ ์์ด์ฝ : untracked๋ ํ์ผ, ํ๋ฒ์ ์ ์ฅ์์ ์ฌ๋ผ๊ฐ์ง ์์ ํ์ผ

- ์คํ ์ด์งํ ์ํ : add

- Commit Message ์์ฑ
- ์ฐ์ธกํ๋จ Commit

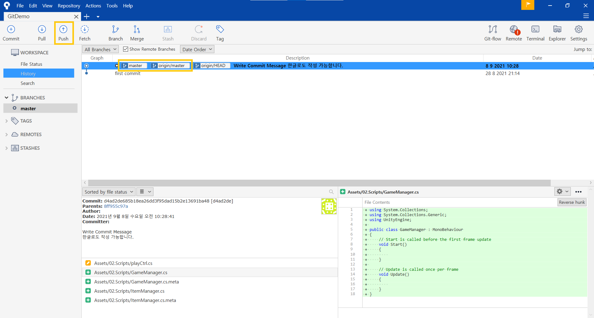
- ์ข์ธก์๋จ History๋ฅผ ํด๋ฆญ
- ์ปค๋ฐ์ด ๋์์ ํ์ธ
- ์ปค๋ฐ ๋ฉ์ธ์ง ์ข์ธก์ ๋ณด๋ฉด master, origin/master๋ผ๋ ์ธ๋ฑ์ค๊ฐ ์์
- master : ๋ก์ปฌ ์ ์ฅ์์ ์๋ master๋ธ๋์น์ ์์น
- origin/master : ์๊ฒฉ ์ ์ฅ์์ ์๋ master๋ธ๋์น์ ์์น

- Push ๋ฒํผ ํด๋ฆญ
- ์๊ฒฉ ์ ์ฅ์์ master ๋ธ๋์น๋ ์ต์์์ ์ปค๋ฐ์ผ๋ก ์ ๋ฐ์ดํธ ๋ ๊ฒ์ ํ์ธ
'๐git' ์นดํ ๊ณ ๋ฆฌ์ ๋ค๋ฅธ ๊ธ
| ๊น ์ปค๋ฐ ๋ด์ญ ํ ์คํธ ์ถ์ถ (0) | 2023.10.31 |
|---|---|
| 06. ์๊ทผํ ์์ฃผ ์ฐ๋ Git ๋ช ๋ น์ด ๋ชจ์ (0) | 2021.09.13 |
| 04. commit --amend (0) | 2021.09.06 |
| Vim ๋ช ๋ น์ด - ์ต์ํ (0) | 2021.08.27 |
| 03. Git - Alias (0) | 2021.08.26 |